GIS는 지형정보를 갖고 있는 다양한 도형을 이용하여 정보를 표출하는 강력한 프로그램이다.
이 프로그램을 활용하여 정보의 표출 뿐만 아니라 여러 정보를 변환하고 가공하여 사용자가 필요한 정보로 변환해주는 작업이 필요하다.
이러한 작업을 위해서 많은 데이터를 처리할 수 있는 방법을 설명한다.
GIS를 이용하여 Iteration 활용하는 방법은 다양하게 있으나 본 글에서는 Cad 에서 추출한 Shape 속성이
Polygon ZM 로 변환된 파일을 ZM을 제외한 Polygon 속성을 변환하는 방법을 예제로 사용한다.
> 먼저 Model builder 파일을 생성


>우클릭 Iterators > Feature Calssese


> Iterate Feature Calsses를 더블클릭하여 변수작성

> 반복자 설정 완료

>피처클래스 투 쉐이프파일 Tool 불러오기

>Feature Class to Shapefile 을 더블 클릭하여 변수입력


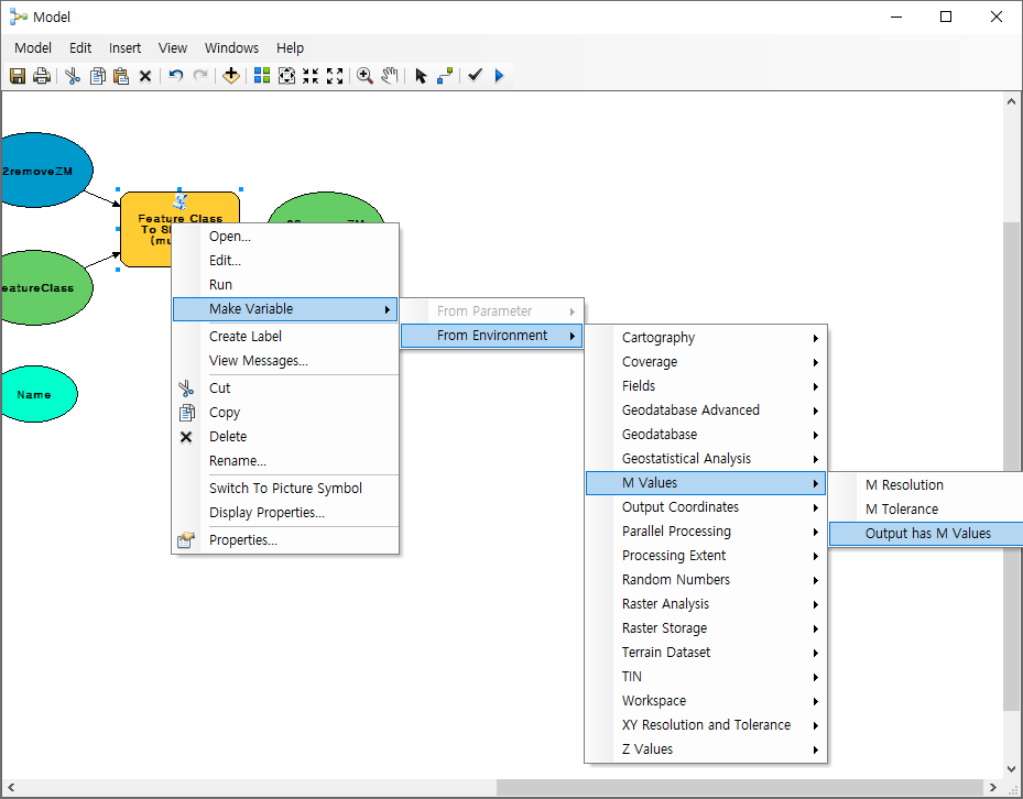
> Z, M을 차례로 비활성으로 설정하기


> 환경변수 값 'Disabled' 입력으로 비활성 설정

> Remove ZM Model builder 생성 완료

>런! 햬햬햬

>>ADD : 상기의 결과를 이용하여 각 SHP에 대한 Polygon 면적 계산하기



대충썻다.
괜찮다 나만 알아보면 된다.
끝!
뽕!
'03아무거나알려줍니다.' 카테고리의 다른 글
| 글로벌 기상자료 다운로드 ; Global Climate Data Download (0) | 2021.04.01 |
|---|---|
| GIS 지형분석 (0) | 2021.01.28 |
| 주소정보 SHP 변환 : KML,KMZ to SHP (0) | 2021.01.20 |
| CAD Annotation TO GIS Shape Table (0) | 2019.10.02 |
| CAD_connector_Excel (0) | 2019.02.04 |
댓글